Skip to main navigation Skip to main content
  • E-Submission

JKSPE : Journal of the Korean Society for Precision Engineering

OPEN ACCESS
ABOUT
BROWSE ARTICLES
EDITORIAL POLICIES
FOR CONTRIBUTORS
SPECIAL

통신 불안정 문제를 고려한 다중 ROS 코어 기반 재난대응로봇을 위한 통합관제시스템 개발

An Integrated Control System for Disaster Response Robot based on Multiple ROS Core considering Network Instability

Journal of the Korean Society for Precision Engineering 2021;38(10):741-748.
Published online: October 1, 2021

1 한국로봇융합연구원 인터랙티브로봇 연구본부

2 포항공과대학교 기계공학부

3 경북대학교 로봇 및 스마트시스템공학과

4 부경대학교 기계시스템공학과

1 Interactive Robotics R&D Division, Korea Institute of Robot and Technology Convergence

2 School of Mechanical Engineering, POSTECH

3 Department of Robot and Smart System Engineering, Kyungpook National University

4 Department of Mechanical System Engineering, Pukyong National University

#E-mail: neoworld@kiro.re.kr, TEL: +82-54-240-2501
• Received: June 30, 2021   • Revised: August 20, 2021   • Accepted: August 31, 2021

Copyright © The Korean Society for Precision Engineering

This is an Open-Access article distributed under the terms of the Creative Commons Attribution Non-Commercial License (http://creativecommons.org/licenses/by-nc/3.0) which permits unrestricted non-commercial use, distribution, and reproduction in any medium, provided the original work is properly cited.

  • 4 Views
  • 0 Download
prev next
복합 재난 환경은 화재, 붕괴, 농염 등이 동시에 발생하여 구조자가 재난 발생 직후 구조활동을 수행하기 어려운 환경이다. 이러한 환경에서 로봇을 이용한 탐색은 평면도 대비 환경 변화 및 요구조자의 위치를 파악하고, 획득한 정보를 소방관과 공유함으로서 구조활동을 용이하게 만든다.1 하지만 기존 재난대응로봇은 원격조종장치를 통해 로봇과 운영자가 1 : 1 연결되어 정보의 신속한 공유가 어려우며, 다수의 로봇을 활용하기 위해 다수의 운용자가 필요한 문제가 있다. 또한 로봇 운용 소프트웨어가 표준화되지 않아 신규 운용 및 확장에 추가적인 노력이 필요하다.
Robot Operating System (ROS)은 로봇의 상태 정보, 제어 및 센서로부터 획득된 정보를 공유를 위한 표준화된 메시지를 제공하여 타 플랫폼으로의 확장 편의성이 높다.2 Fig. 1(a)와 같이 ROS 기반 로봇은 정보 획득, 인식, 판단, 제어를 위한 소프트웨어를 노드(Node), 노드의 집합을 패키지(Package)라 정의하고, Roscore를 중심으로 노드 또는 패키지 간의 입·출력 정보를 표준화된 메시지를 이용하여 송수신한다. 따라서 동일한 메시지를 이용하면 다수의 플랫폼에서 정보를 공유할 수 있으나, Roscore에 문제가 생기면 로봇을 제어할 수 없는 문제가 있다. 즉, 화재에 인한 통신 중계기 소실 및 철근에 의한 전파 방해 등에 의해 로봇과 관제시스템 간의 무선통신이 일시적이라도 끊길 경우 로봇 제어가 불가능하여 소방관 및 요구조자에게 위험을 끼칠 수 있다.
Fig. 1

Concept of multi-roscore system

KSPE_2021_v38n10_741_f001.jpg
본 논문에서는 로봇과 관제시스템간의 통신 문제가 발생하여도 로봇이 제어 가능하도록 Fig. 1(b)와 같은 다중 Roscore 기반의 통합관제시스템을 제안한다. 제안하는 시스템은 통합관제시스템과 다수의 로봇이 각각의 Roscore를 통해 독립적으로 운용되며, 시스템간 전달이 필요한 정보를 TCP/UDP 기반의 통신을 통해 전달한다. 즉 ROS의 표준화된 정보 공유 방식을 사용하여 추가적인 로봇 및 장비를 활용하기 위한 확장 편의성은 유지하며, 통신 상태가 불안한 상황에서도 각 시스템에서 Roscore를 가지고 있기 때문에 제어의 안전성을 확보할 수 있다.
제안하는 시스템의 성능을 검증하기 위해 로봇에 동일한 이동 명령을 준 후 특정 시점에서 Roscore를 제거하여 통신 문제 상황을 재현할 때, 일반적인 ROS 시스템과 제안하는 시스템의 제어 가능 여부를 비교하였다. 또한 시나리오를 기반으로 지상정찰로봇 및 공중정찰로봇 제어 및 정보 공유를 통한 시스템 유용성을 검증하였다.
본 논문은 아래와 같이 구성되어 있다. 2장에서는 제안하는 시스템과 관련된 재난대응로봇 연구에 대해서 설명하고, 3장에서는 제안하는 다중 Roscore 기반 통합관제시스템을 상세히 설명한다. 4장에서는 제안하는 시스템에 대한 검증을 수행하며, 마지막으로 5장에서는 제안하는 시스템의 결론 및 향후 연구를 기술한다.
2.1 재난대응로봇
재난대응로봇은 사람이 직접 접근하기 힘든 환경에 들어가 재난 현장 탐사 및 구조활동을 수행하는 로봇이다.3 Haynes 등은 복잡한 재난 환경에서 이동, 양팔을 이용하여 문따기, 인명 탐사가 가능한 휴머노이드형 로봇 CHIMP (CMU Highly Intelligent Mobile Platform)를 개발하였다.4 Centauro는 복잡한 재난 환경에서 이동 안전성 및 신속성을 확보하기 위해 필요에 따라 4개의 다리로 이동하거나 바퀴로 이동한다.5 OCTOPUS는 크롤러 기반의 이동 매커니즘과 4개의 팔을 이용하여 전면과 후방의 작업을 동시에 할 수 있도록 개발되었다.6 이처럼 기존의 재난대응 로봇에 대한 연구들은 불안정한 환경에서 임무 수행이 가능하도록 기구적인 개선을 수행하였다.
2.2 재난대응로봇 관제시스템
재난대응로봇의 관제시스템은 재난 현장에서 운용을 위한 상황 및 환경 정보 수신과 시각화를 수행하고, 로봇 제어 명령을 송신한다. OCTOPUS의 관제시스템은 3명의 오퍼레이터(Operator)가 카메라를 보고 4개의 팔 및 크롤러를 조작하도록 하였다. Gregory 등은 iRobot사의 Packbot과 Clearpath Robotics사의 Huscy를 각각의 오퍼레이터가 조작하고, 두 로봇으로부터 획득한 정보를 관제시스템에서 통합하여 시각화한다.6 이러한 관제시스템은 로봇 제어를 용이하게 하지만 관제시스템이 로봇에 종속적이어서 신규 플랫폼 추가 및 확장이 어려운 문제가 있다. 제안하는 시스템은 다중 Roscore를 기반으로 본 문제를 해결하였다.
일본의 Kimura 등은 이종의 로봇을 활용한 재난 대응 플랫폼을 제안하였다.7 제안하는 플랫폼은 다수의 로봇들이 재난 상황을 파악하며, 파악된 정보를 통합하여 시각화한다. 하지만 기존 재난대응로봇의 관제시스템은 오퍼레이터가 원격 조작을 용이하게 만드는 부분에 집중되어 있으며, 다중 로봇을 위한 관제시스템 역시 로봇과 오퍼레이터가 1 : 1로 매칭되어 많은 인력이 필요한 문제가 있다. 제안하는 통합관제시스템은 공조제어시스템을 적용하여 단일 오퍼레이터가 다수의 로봇에 명령을 주고, 필요 시 집중적으로 제어할 수 있도록 개발하였다. Zou 등은 VR 장비를 통해 재난 감지 로봇 자동차 모델을 제어하는 시스템을 개발하였다.8 또한 Patil 등은 다양한 잔해를 포함한 재난환경에서 이동하기 위한 Pathfinder형의 로봇 및 ROS 기반의 SLAM을 적용한 제어시스템은 제안하였다.9
본 논문에서는 다수의 재난대응로봇을 통합관제하기 위한 시스템을 제안한다. 재난 환경에서 빈번하게 발생할 수 있는 통신 문제를 다중 Roscore 시스템을 이용하여 해결하며, 단일 오퍼레이터가 다수의 로봇을 제어 가능하도록 공조제어시스템을 적용하였다.
3.1 다중 Roscore 기반 전체 시스템 구성
Fig. 3은 다중 Roscore를 이용한 재난대응로봇과 원격제어시스템 간의 로봇 상태, 상황 정보 및 로봇 제어 명령 송수신을 위한 구조도이다.
Fig. 3

Integrated control system based on multi-roscore

KSPE_2021_v38n10_741_f003.jpg
로봇의 원격 제어를 위해 필요한 정보인 영상, 로봇 위치, 배터리 상태 정보 등은 로봇으로부터 TCP/UDP 통신을 이용하여 통합관제시스템으로 전송된다. 통합관제시스템에서는 TCP/UDP 통신을 이용하여 수신한 정보를 ROS에서 표준화된 메시지로 변환한 후 GUI 인터페이스를 이용하여 시각화한다. 오퍼레이터는 시각화된 정보를 이용하여 로봇이 이동할 경로 또는 제어 명령을 결정한다. 명령은 동일하게 TCP/UDP 통신을 거쳐서 전달되며, 로봇은 수신한 명령을 표준화된 ROS 메시지로 변환하여 사용한다. 따라서 로봇 및 통합관제시스템 내에서는 기존 개발된 ROS 소프트웨어들을 추가적인 수정 없이 사용 가능하다. Fig. 3에서 ROS-UDP/TCP Translation 노드가 UDP/TCP 통신을 통해 들어온 정보를 표준화된 ROS 메시지로 변환하며, UDP/TCP Communication 노드에서 실제 통신을 수행한다. UDP/TCP 프로토콜은 ROS 표준화 메시지형, 메시지 이름 및 데이터를 포함하여 구성하였다.
3.2 다중 Roscore 기반 통합관제시스템
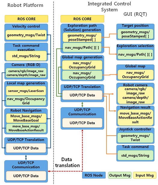
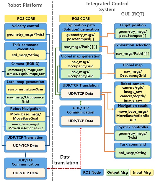
제안하는 통합관제시스템과 실제 로봇 간의 연동을 위해 ROS 노드를 구성하고, 노드 간의 메시지 및 통신 문제를 고려하여 UDP/TCP로 송수신될 정보를 정의하였다. Fig. 4는 제안하는 시스템의 ROS 노드 및 노드 간의 메시지 전송 구조이다. 로봇 플랫폼(Robot Platform) 계층은 7개의 노드로 구성되어 있다. 먼저 속도의 입력값을 통해 로봇을 제어하는 속도 제어(Velocity Control) 노드, 미리 정의된 임무를 수행하기 위한 임무 명령 수행(Task Command Execution) 노드, 영상 정보를 수신하기 위한 카메라 노드, 로봇의 LiDAR 센서로부터 지역지도를 생성하는 지역 지도 생성(Local Map Generation) 노드, 입력된 목표 위치로 이동하기 위한 로봇 네비게이션(Robot Navigation) 노드, 그리고 TCP/UDP 프로토콜 기반 정보를 전달하기 위한 노드이다.
Fig. 4

Detail of ROS message communication between robot and integrated control system

KSPE_2021_v38n10_741_f004.jpg
통합관제시스템은 다수의 로봇으로부터 획득된 지역 지도를 통합하기 위한 전역지도 생성(Global Map Generation) 노드와 목표 지점까지 탐색 경로를 생성하기 위한 탐색 경로 생성(Exploration Path Generation) 노드로 구성된다.10 사용자의 정보시각화 및 로봇 제어 명령 인터페이스는 RQT 기반으로 개발하였으며, 목표 위치 설정, 경로 선택, 생성된 전역 지도 시각화, 로봇 영상 정보, 로봇 제어 인터페이스, 임무 명령 전송으로 구성되어 있다. 파란색 선은 로봇 내부의 Roscore 통신, 녹색과 주황색 선은 통합관제시스템 내의 Roscore 통신을 나타낸다. 그리고 붉은색 선은 로봇과 통합관제시스템 사이의 UDP/TCP 통신을 나타낸다.
일반적으로 로봇은 임무를 수행하기 위해 LiDAR, Compass, IMU, UWB, Camera 등의 다양한 센서를 이용하여 제어를 수행한다.11 제안하는 통합관제시스템에서 송수신하는 정보 및 로봇 제어 명령은 Table 1과 같이 6종류로 정의된다. 여기서 영상정보는 로봇 운용에 가장 필요하나 정보의 크기가 상대적으로 크기 때문에 UDP 통신을 통해 전송된다. 로봇의 내부의 센서로 획득하여 생성한 현재 위치 및 지도 정보는 UDP 통신을 통해 전송되며, 통합관제시스템의 전역지도 생성 노드와 연계되어 시각화된다. 로봇 자율 이동을 위한 네비게이션 명령과 제어신호는 주기적인 명령이 아니므로 TCP 통신을 이용하여 송수신한다. 오퍼레이터는 로봇을 제어하는데 조이스틱을 사용할 수도 있으며, 조이스틱의 각도 변화가 로봇의 모터 회전 속도에 반영되어 위치와 방향값을 생성한 후 UDP 통신을 통해 전송되는 방식이다. 마지막으로 미리 정의한 로봇의 임무인 이륙, 착륙, 이동 등의 명령은 TCP 통신을 통해 해당 로봇으로 전송된다. 각 로봇을 구분하기 위해 ROS 메시지 이름에는 네임스페이스(Name Space, $ns)가 적용된다.
Table 1

Description of data being transmitted through TCP/UDP

Table 1
From
(Node name)
To
(Node name)
Message type
(TCP/UDP)
Message
name
Description
Camera Robot camera camera/rgb/image_raw
(UDP)
$ns/camera/
color_img
Color image getting
from robot camera
Local map
generation
Global map
generation
nav_msgs/
OccupancyGrid
(UDP)
$ns/local_map 2D Grid map getting from robot
at current situation
Exploration path
generation
Robot navigation nav_msgs/Path [ ][ ]
(TCP)
$ns/solution Exploration path that consists of waypoints
Robot navigation Navigation
result
move_base_msgs/
MoveBaseActionResult
(TCP)
$ns/nav_result Navigation result of robot
(Fail/Goal reached)
Joystick
controller
Velocity control geometry_msgs/Twist
(UDP)
$ns/cmd_vel Robot velocity control using pose and
orientation
Task command Task command
execution
std_msgs/String
(TCP)
$ns/task_name Predifined task execution
(Take off/Move to/Landing/Exploration)
본 절에서는 제안하는 시스템의 ROS 노드 구성 및 로봇 정보와 제어 명령을 전달하기 위한 표준화된 ROS 메시지와 UDP/TCP 통신 전달 방법에 대한 정의를 서술하였다. 제안하는 시스템에서 통신 문제가 발생할 경우 Table 1의 메시지 전송이 소실되거나 지연될 수는 있지만, 한 번 전달된 제어 명령 및 상태 정보는 각각의 시스템에서 로봇이 활용되는 센서 정보와 함께 독립적으로 활용되기 때문에 최악의 경우 로봇이 마지막 제어 명령을 수행 후 정지하여 소방관 및 요구조자에 대한 2차 피해를 방지할 수 있다.
3.3 사용자 인터페이스
Fig. 5는 재난대응로봇으로부터 획득한 정보를 시각화하고, 로봇의 상태 정보를 확인하며, 로봇에게 제어 명령을 보내기 위한 조종석이다.
Fig. 5

Cockpit for operating robot

KSPE_2021_v38n10_741_f005.jpg
로봇의 상태 정보를 확인하기 위한 주모니터, 로봇에게 임무를 내리기 위한 보조모니터, 그리고 비상정지 및 미리 정의된 임무를 수행할 수 있는 버튼과 조이스틱으로 구성되어 있다.
Fig. 6은 로봇의 정보를 시각화하기 위한 GUI이다. Fig. 6(a)는 로봇을 직접 운용하기 위해 RQT로 개발한 GUI이며, 로봇으로부터 획득한 영상 정보, 로봇의 위치, 로봇의 현재 속도, 로봇에 부착된 센서 등의 정보를 시각화한다.12 Fig. 6(b)는 로봇의 현재 위치로부터 목표 지점을 입력하고, 이동 가능 경로를 선택 및 전달하기 위한 GUI이며, 오퍼레이터는 로봇에게 임무를 내린 후 다른 업무를 수행할 수 있다. Fig. 6(c)는 로봇으로부터 획득한 지역지도인 분홍색 영역을 회색 영역으로 표현된 전역지도와 융합하고, 생성된 전역지도를 시각화하기 위한 GUI로, rviz를 이용하여 개발되었다.13
Fig. 6

Interface for information visualization

KSPE_2021_v38n10_741_f006.jpg
4.1 통신 문제 시 시스템 상태 확인
Fig. 7은 통신 불안정에 의해 관제시스템 내의 Roscore와 로봇의 연결이 끊겼을 때 발생하는 현상을 확인하기 위해 Turtlebot3를 이용하여 실험을 수행한 결과이다. Fig. 7의 왼쪽은 관제시스템내 rviz를 통해 가시화된 로봇의 위치이며, 오른쪽은 실제 로봇의 이동 상태이다. 로봇은 시작 위치에서 Fig. 7(b)와 같이 x 방향으로 0.05 m/s로 움직이는 명령을 받았다. 로봇이 이동 중 Roscore를 종료시키면 Figs. 7(c)7(d)와 같이 충돌할 때까지 로봇의 상태 정보를 관제시스템에서 받을 수 없어 위치가 변하지 않는다. Figs. 7(e)의 시간에 따른 로봇 위치 변화를 보면 Roscore를 종료시킨 7(c)시점부터는 로봇이 이동하고 있으나 로봇의 이동 정보가 추적되지 않는 것을 확인할 수 있다. 이러한 현상은 종료된 Roscore 뿐만 아니라 기존 사용되었던 네비게이션을 포함한 모든 노드를 재실행시켜 시스템을 복귀할 수 있다.
Fig. 7

Change of robot pose when roscore is lost

KSPE_2021_v38n10_741_f007.jpg
4.2 실험 환경 구성
제안하는 Multi-Roscore 기반의 통합관제시스템의 성능을 검증하기 위하여 Fig. 8과 같이 지상정찰로봇 2기와 공중정찰로봇 1기를 관제하는 상황을 구성하였다. 지상정찰로봇은 크롤러 타입의 이동체이며, 조이스틱을 이용한 직접 이동이 가능하다. 공중정찰로봇은 드론형 이동체이며, 미리 정의된 임무 명령, 이륙, 착륙, 지상정찰로봇 투하, 이동 및 생성된 경로점을 이용한 자율 이동이 가능하다. 로봇의 운용을 실험하기 위한 건물은 2층으로 구성된 실험용 건물이며, 통신은 최대 30 Mbps의 대역폭을 갖는 애드혹(Ad-Hoc) 방식의 통신 모듈을 사용하였다.
Fig. 8

Robots used in the experiment

KSPE_2021_v38n10_741_f008.jpg
4.3 시스템 검증
Fig. 9는 공중정찰로봇의 임무 수행 과정이다. 공중정찰로봇의 임무는 실외에서 이륙하여 실내로 들어간 후 지상정찰로봇을 투하하고, 이륙했던 위치로 돌아와 착륙하는 것이다. Roscore에 문제가 생긴 상황을 재연하기 위해 Fig. 9(a)에서는 로봇을 실행시킨 후 관제시스템의 Roscore를 종료하여 로봇과 관제 장치의 연결을 강제로 종료시킨 후 Roscore 및 관제 장치의 TCP/UDP Translation 노드를 포함한 ROS 노드를 재실행시켰다. 이후 Figs. 9(b)부터 9(f)와 같이 왼쪽의 RQT GUI 버튼을 이용하여 이륙 명령을 전달하였으며, 오른쪽과 같이 관제 장치와 연결이 일시적으로 끊긴 후에도 드론의 임무 수행 명령 데이터 송수신의 문제 없이 전송되는 것을 보여준다. Figs. 9(b)부터 9(f)의 순서대로 실내 이동, 지상정찰로봇 투하, 이륙 위치로 이동 및 착륙에 대해 각각 미리 정의된 명령을 전달하고, 임무를 수행하였다. 본 실험을 통해 관제 장치의 Roscore가 재부팅되는 시점에 로봇의 임무 명령을 일시적으로 송수신할 수 없지만 이후 이전 상태와 동일하게 임무 명령의 송수신이 가능한 것을 확인하였다.
Fig. 9

Areail robot execution depending on task commands

KSPE_2021_v38n10_741_f009.jpg
Fig. 10은 지상정찰로봇과 그 인터페이스이다. 2대의 로봇이 실험 환경 1층과 2층에 각각 배치되었으며, 콕핏의 조이스틱을 이용하여 오퍼레이터가 로봇을 제어한다. 로봇은 Figs. 4의 구조로 ROS 노드를 실행하였으며, 10의 오른쪽 하단의 콧핏(Cockpit)을 이용하여 제어되는 로봇의 영상 정보를 10의 오른쪽 상단과 같이 실시간으로 전송되는 것을 확인하였다.
Fig. 10

Ground robot execution with joistkc controller

KSPE_2021_v38n10_741_f010.jpg
본 논문에서는 다수의 재난대응로봇을 제어하기 위한 통합관제시스템을 제안하였다. 제안하는 시스템은 복합 재난 상황에서 빈번하게 발생 가능한 통신 안전성에 대한 문제를 고려하여 기존 ROS 시스템을 개선한 다중 Roscore 시스템을 제안하였다. 제안하는 시스템을 검증하기 위해 지상정찰로봇 2대와 비행정찰로봇 1대를 실제환경에서 관제하였다. 실험 결과 로봇들을 의도대로 운용하며 재난 환경을 원격에서 탐색할 수 있었다.
향후에는 개발된 GUI를 실제 사용할 소방관에게 최적화하여야 하며, 다수의 로봇에 대해 적용하고 기존 시스템과 임무 수행시간 및 성공률에 대한 수치적인 평가를 수행하여 시스템의 무결성 및 안전성을 확인해야 한다. 또한 다수의 ROS 코어를 적용하기 위해 추가적으로 생성된 TCP/UDP 전송 노드에 의해 발생되는 네트워크 지원 문제를 해결하기 위해 네트워크를 효율적으로 활용하기 위해 TCP/UDP 통신 시 선택적으로 정보의 중요도를 판단하여 QoS를 보장하기 위한 알고리즘의 개발이 필요하다.
본 논문은 산업통상자원부 산업기술혁신사업 지원을 받아 수행된 연구임(No. 10067206).
  • 1.
    Jin, M., Seo, K. H., and Suh, J. H., “Research Trends on Disaster Response Robots,” Journal of the Korean Society for Precision Engineering, Vol. 36, No. 4, pp. 331-337, 2019.
    10.7736/KSPE.2019.36.4.331
  • 2.
    ROBOTIS e-Manual, “Tirtlebot3,” https://emanual.robotis.com/docs/en/platform/turtlebot3/overview/ (Accessed 14 SEPTEMBER 2021)
  • 3.
    Suzuki, S., Hasegawa, S., and Okugawa, M., “Remote Control System of Disaster Response Robot with Passive Sub-Crawlers Considering Falling Down Avoidance,” Robomech Journal, Vol. 1, No. 1, pp. 1-12, 2014.
    10.1186/s40648-014-0020-9
  • 4.
    Haynes, G. C., Stager, D., Stentz, A., Vande Weghe, J. M., Zajac, B., et al., “Developing a Robust Disaster Response Robot: Chimp and the Robotics Challenge,” Journal of Field Robotics, Vol. 34, No. 2, pp. 281-304, 2017.
    10.1002/rob.21696
  • 5.
    Klamt, T., Rodriguez, D., Schwarz, M., Lenz, C., Pavlichenko, D., et al., “Supervised Autonomous Locomotion and Manipulation for Disaster Response with a Centaur-Like Robot,” Proc. of the IEEE/RSJ International Conference on Intelligent Robots and Systems, pp. 1-8, 2018.
    10.1109/IROS.2018.8594509
  • 6.
    Kamezaki, M., Ishii, H., Ishida, T., Seki, M., Ichiryu, K., et al., “Design of Four-Arm Four-Crawler Disaster Response Robot OCTOPUS,” Proc. of the IEEE International Conference on Robotics and Automation, pp. 2840-2845, 2016.
    10.1109/ICRA.2016.7487447
  • 7.
    Kimura, T., Okugawa, M., Oogane, K., Ohtsubo, Y., Shimizu, M., et al., “Competition Task Development for Response Robot Innovation in World Robot Summit,” Proc. of the IEEE International Symposium on Safety, Security and Rescue Robotics, pp. 129-130, 2017.
    10.1109/SSRR.2017.8088151
  • 8.
    Zou, Z., Yang, G., Wang, L., Wu, X., Zou, B., et al., “Design of Disaster Detection Robot Vehicle Model based on VR Technology,” Proc. of the IEEE 5th Information Technology and Mechatronics Engineering Conference, pp. 1421-1424, 2020.
    10.1109/ITOEC49072.2020.9141838
  • 9.
    Patil, P., Pol, J., Roy, A., and Petkar, S., “Rubble Assistant Robot Using SLAM,” Proc. of the ITM Web of Conferences, Vol, 32, pp. 1-5, 2020.
    10.1051/itmconf/20203201001
  • 10.
    Yang, K. M., Han, J. B., and Seo, K. H., “A Multi-Robot Control System based on ROS for Exploring Disaster Environment,” Proc. of the 7th International Conference on Control, Mechatronics and Automation, pp. 168-173, 2019.
    10.1109/ICCMA46720.2019.8988650
  • 11.
    Reid, R., Cann, A., Meiklejohn, C., Poli, L., Boeing, A., et al., “Cooperative Multi-Robot Navigation, Exploration, Mapping and Object Detection with ROS,” Proc. of the IEEE Intelligent Vehicles Symposium, pp. 1083-1088, 2013.
    10.1109/IVS.2013.6629610
  • 12.
    ROS, “Rqt,” http://wiki.ros.org/rqt (Accessed 14 SEPTEMBER 2021)
  • 13.
    ROS, “Rviz,” http://wiki.ros.org/rviz (Accessed 14 SEPTEMBER 2021)
Kyon-Mo Yang
KSPE_2021_v38n10_741_bf001.jpg
Researcher in the Interactive Robotics R&D Division, Korea Institute of Robot and Technology Convergence. His research interest is human robot interaction.
Jin-Ho Suh
KSPE_2021_v38n10_741_bf002.jpg
Professor in the Department of Mechnical System engineering, Pukyong National University. Her research interest is model based control.
Ji-Won Lee
KSPE_2021_v38n10_741_bf003.jpg
Researcher in the Interactive Robotics R&D Division, Korea Institute of Robot and Technology Convergence. Her research interest is model based control.
Jinhong Noh
KSPE_2021_v38n10_741_bf004.jpg
Senior Researcher in the Interactive Robotics R&D Division, Korea Institute of Robot and Technology Convergence. His research interest is mobile robot navigation.
Min-Gyu Kim
KSPE_2021_v38n10_741_bf005.jpg
Principal Researcher in the Interactive Robotics R&D Division, Korea Institute of Robot and Technology Convergence. His research interest is human robot interaction.
Kap-Ho Seo
KSPE_2021_v38n10_741_bf006.jpg
Chief Researcher in the Interactive Robotics R&D Division, Korea Institute of Robot and Technology Convergence. Adjunct Professor in the Department of Mechanical Engineering, Pohang University of Science and Technology (POSTECH). Adjunct Professor in the department of Robot and Smart System Engineering, Kyungpook National University. His research interest is mobile robot navigation.

Download Citation

Download a citation file in RIS format that can be imported by all major citation management software, including EndNote, ProCite, RefWorks, and Reference Manager.

Format:

Include:

An Integrated Control System for Disaster Response Robot based on Multiple ROS Core considering Network Instability
J. Korean Soc. Precis. Eng.. 2021;38(10):741-748.   Published online October 1, 2021
Download Citation

Download a citation file in RIS format that can be imported by all major citation management software, including EndNote, ProCite, RefWorks, and Reference Manager.

Format:
Include:
An Integrated Control System for Disaster Response Robot based on Multiple ROS Core considering Network Instability
J. Korean Soc. Precis. Eng.. 2021;38(10):741-748.   Published online October 1, 2021
Close

Figure

  • 0
  • 1
  • 2
  • 3
  • 4
  • 5
  • 6
  • 7
  • 8
An Integrated Control System for Disaster Response Robot based on Multiple ROS Core considering Network Instability
Image Image Image Image Image Image Image Image Image
Fig. 1 Concept of multi-roscore system
Fig. 3 Integrated control system based on multi-roscore
Fig. 4 Detail of ROS message communication between robot and integrated control system
Fig. 5 Cockpit for operating robot
Fig. 6 Interface for information visualization
Fig. 7 Change of robot pose when roscore is lost
Fig. 8 Robots used in the experiment
Fig. 9 Areail robot execution depending on task commands
Fig. 10 Ground robot execution with joistkc controller
An Integrated Control System for Disaster Response Robot based on Multiple ROS Core considering Network Instability

Description of data being transmitted through TCP/UDP

From
(Node name)
To
(Node name)
Message type
(TCP/UDP)
Message
name
Description
Camera Robot camera camera/rgb/image_raw
(UDP)
$ns/camera/
color_img
Color image getting
from robot camera
Local map
generation
Global map
generation
nav_msgs/
OccupancyGrid
(UDP)
$ns/local_map 2D Grid map getting from robot
at current situation
Exploration path
generation
Robot navigation nav_msgs/Path [ ][ ]
(TCP)
$ns/solution Exploration path that consists of waypoints
Robot navigation Navigation
result
move_base_msgs/
MoveBaseActionResult
(TCP)
$ns/nav_result Navigation result of robot
(Fail/Goal reached)
Joystick
controller
Velocity control geometry_msgs/Twist
(UDP)
$ns/cmd_vel Robot velocity control using pose and
orientation
Task command Task command
execution
std_msgs/String
(TCP)
$ns/task_name Predifined task execution
(Take off/Move to/Landing/Exploration)
Table 1 Description of data being transmitted through TCP/UDP